Active Query Builder logotipo

Active Query Builder

Aún sin calificación

Software no disponible en Argentina

Alternativas a Active Query Builder

Active Query Builder vs. otros software

¿Qué es Active Query Builder?

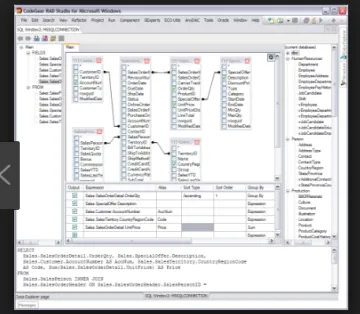
Active Query Builder es un componente para aplicaciones comerciales que ayuda a los usuarios sin experiencia SQL a trabajar con consultas SQL y obtener datos rápidamente. Con Active Query Builder, los usuarios pueden obtener una vista clara del esquema de la base de datos y diseñar consultas SQL con acciones naturales de apuntar y hacer clic en lugar de tipear. Funciona con docenas de servidores de bases de datos, es compatible con muchos dialectos SQL y entornos de desarrollo. Los programadores tienen control total sobre las consultas del usuario para denegar el acceso a datos no autorizados.

Cree un puente a sus datos y acceda a ellos regularmente como una hoja de cálculo de Excel Active Query Builder proporciona un acceso fácil a los datos dentro de las bases de datos SQL para usuarios con cualquier nivel de conocimiento de SQL. Cree consultas con solo arrastrar y soltar. ¡Olvídese de la rutina de escribir y obtenga datos en segundos!

Brindamos consultas integrales sobre aspectos técnicos, enviamos el software con una serie de proyectos de demostración que ilustran casos reales de su uso. Asistimos a los clientes durante el desarrollo y desarrollamos una prueba de concepto de forma gratuita o en base a un desarrollo personalizado.

Tenemos amplia experiencia en la resolución de problemas relacionados con consultas SQL. Estamos listos para proporcionar contactos de nuestros clientes para que actúen como referencia.

¿A quién está dirigido Active Query Builder?

Tamaño de empresa
Industrias

Conoce más de Active Query Builder

Agiliza tu búsqueda

Agenda una llamada de 10 minutos para consultar tus dudas con nuestros expertos. Es gratis.

Active Query Builder precios en Argentina

Funcionalidades de Active Query Builder

Idiomas:

Funcionalidad
0.0
Usabilidad
0.0
Servicio al cliente
0.0

Información obtenida de las reseñas

list Características y Funciones de Active Query Builder angle-down

Preguntas Frecuentes

No se han cargado preguntas frecuentes.

¿Tienes dudas?
Déjanos tu pregunta para Active Query Builder

¿Qué opinas de Active Query Builder?

Cuéntale a otras personas tu experiencia.

Reseñas de Active Query Builder

-
5

(0)

4

(0)

3

(0)

2

(0)

1

(0)


Experiencia con el software

  • Soporte Técnico
  • Facilidad de uso
  • Funcionalidades
0 Opiniones | Active Query Builder

No se han publicado reseñas todavía

¿Quieres ser la primera persona en opinar sobre Active Query Builder?